A monitoring system for broadcasting operations
Scalability and versatility
ControlMonitor is an ideal solution for the monitoring of network infrastructure for a broadcasting facility of any size. Based on the SNMP standard, the system offers extensive capabilities for the monitoring of various video pipelines, server platforms, networking equipment, application servers, user workstations etc. ControlMonitor allows to maintain the efficiency of the network infrastructure, improve productivity and reduce downtime. All components can be monitored around the clock by techical staff, allowing for the smallest possible reaction time to incidents, which considerably improves the reliability of broadcasting. A virtually unlimited number of networked appliances and their metrics can be monitored at the same time, with a multitude of availabilty and performance queries performed every second.

Critical metrics control
ControlMonitor can detect the smallest deviations in the production network’s functioning, for example slight temperature changes in the videoservers’ racks. The system is also handy for keeping track of metrics crucial to to the efficiency of broadcasting opeations, like free storage space on each videoserver, disk and storage array health, system services approaching critical thresholds, videoserver port status etc. Every operator can filter out metrics that are relevant to him only, which conserves network bandwidth and cpu resources by only refreshing the variables currently being monitored. The list of those variables can be configured for the whole system globally.

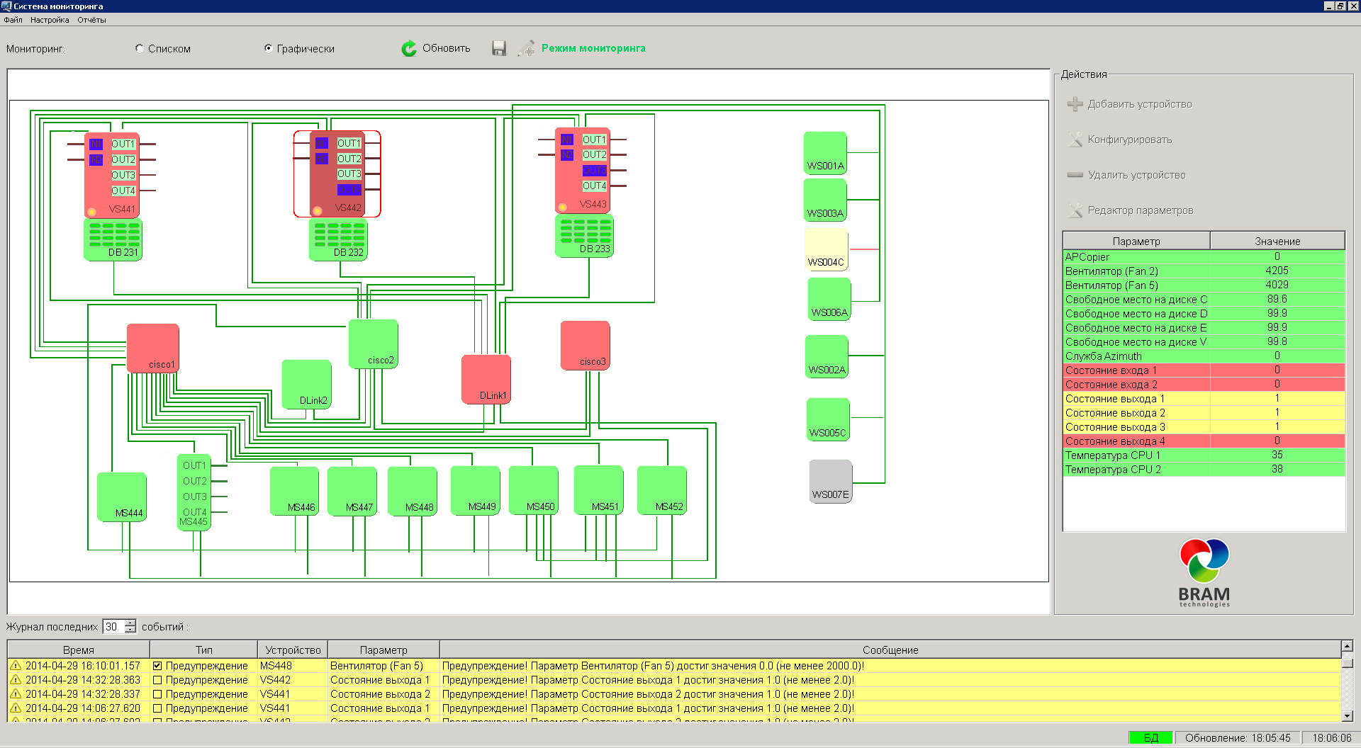
Visualization and alerts
The current status of the services is presented to the operator in the display module. Its multifunctional friendly interface allows the user to assess all the required information about the facility with the problematic services visually highlighted. This lifts the responsibility of periodically checking their status from the broadcast engineer on duty. Every user can receive customized alerts for designated metrics and events by email, and all events are saved in a MS SQL database, for which a search and filter interface is provided for the users’ convenience.
Feature highlights
- Realtime graphical presentation of the network infrastructure’s status
- Timely investigation of the causes of alerts and metric deviations
- Integration with practically any SNMP-based monitoring solution
- Ability to create new monitored instances
- And to change existing instances’ properties via config editing
- Varied data presentation tools, like visual editors, threat boards, diagrams, sensor sets, reports etc
- Decreased production costs
- Higher reliability of the broadcast
